Tự động hóa triển khai AWS infrastructure với Crossplane và ArgoCD trong GitOps workflow
18 Tháng 4, 2026
Nếu bạn từng mơ ước về một thế giới nơi infrastructure tự triển khai mình...
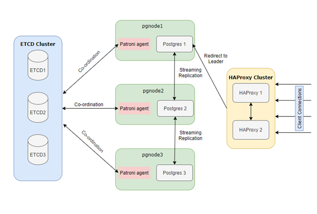
Tự động backup và restore PostgreSQL trên Kubernetes với Helm Chart và GitOps workflow
9 Tháng 4, 2026
Nếu bạn từng có噩mộng về việc mất dữ liệu PostgreSQL, thì bài viết này sẽ...
Xây dựng pipeline Kafka Connect để aggregate dữ liệu real-time từ MySQL sang Time Series Database với custom SMT
1 Tháng 4, 2026
Xây dựng pipeline Kafka Connect để aggregate dữ liệu real-time từ MySQL sang Time Series...
Cách tối ưu hóa chi phí EC2 bằng Spot Instances và Auto Scaling với Terraform trên AWS
28 Tháng 2, 2026
Hôm nay chúng ta sẽ khám phá cách biến chiếc ví tiền của bạn từ...
Cách triển khai ứng dụng microservices lên Oracle Kubernetes Engine (OKE) với Helm Charts và tự động hóa CI/CD bằng GitLab
16 Tháng 2, 2026
Chào mừng bạn đến với cuộc phiêu lưu đầy thú vị của việc triển khai...
Xây dựng Agentic AI pipeline tự động với n8n và Hugging Face để xử lý dữ liệu thời gian thực
9 Tháng 2, 2026
Trong thời đại mà AI ngày càng “thông minh” đến nỗi có thể nói chuyện...
Triển khai RabbitMQ Cluster với High Availability trên Kubernetes sử dụng Helm Chart và ArgoCD
4 Tháng 2, 2026
Chào mừng bạn đến với hành trình triển khai RabbitMQ Cluster với High Availability trên...
Tự động hóa deployment microservices với ArgoCD và Helm: Từ Git commit đến production trong 5 phút
22 Tháng 1, 2026
Ai cũng từng có những lúc deploy code mà tim đập như trống điên, không...

